Introduction
Mercanet est une solution de paiement de commerce électronique multicanale sécurisée conforme à la norme PCI DSS. Elle vous permet d’accepter et de gérer des transactions de paiement en prenant en compte les règles métier liées à votre activité (paiement à la livraison, paiement différé, paiement récurrent, paiement en plusieurs fois…).
L’objectif du présent document est d’expliquer l'intégration du moyens de paiement Mastercard dans Mercanet.
À qui s’adresse ce document ?
Ce document a pour objectif de vous aider à implémenter le moyen de paiement Mastercard sur votre site de commerce électronique.
Il comprend :
- des informations fonctionnelles à votre attention ;
- des instructions d'implémentation à destination de votre équipe technique.
Pour avoir une vue d’ensemble de la solution Mercanet, nous vous conseillons de consulter les documents suivants :
- Présentation fonctionnelle
- Guide de configuration des fonctionnalités
Comprendre les paiements Mastercard avec Mercanet
Principes généraux
Les cartes du réseau Mastercard sont parmis les cartes de paiement les plus répandues dans le monde, utilisées et émises par les banques dans plus de 200 pays.
Mastercard offre l'éventail de cartes suivant : MasterCard, Maestro
Par ailleurs, le réseau Mastercard a établi le programme 3-D Secure ayant pour objectif de réduire les risques de fraude sur les achats en ligne des clients. Ce programme permet de s'assurer, lors de chaque paiement en ligne, que la carte est utilisée par son véritable titulaire.
Pour payer avec une carte du réseau Mastercard, le titulaire de carte doit fournir les renseignements détaillés sur sa carte, à savoir :
- Le numéro de carte ;
- La date d’expiration ;
- Le cryptogramme visuel appeléCVC ;
- Si la carte du titulaire et votre identifiant de commerçant sont enrôlés 3-D Secure, le client devra saisir un code dynamique à usage unique, généralement reçu sur son mobile.
Règles d’acceptation
Fonctionnalités disponibles
| Canaux de paiement | ||
|---|---|---|
| Internet | V | Canal de paiement par défaut |
| MAIL_ORDER, TELEPHONE_ORDER | V | |
| Télécopie | V | |
| SVI | V | |
| Typologies de paiement | ||
|---|---|---|
| Paiement immédiat | X | |
| Paiement en fin de journée | V | Méthode par défaut |
| Paiement différé | V | Limité à 99 jours (sauf pour 3-D Secure qui est limité à 6 jours du fait des règles liées au transfert de responsabilité). |
| Paiement à l'expédition | V | Limité à 99 jours (sauf pour 3-D Secure qui est limité à 6 jours du fait des règles liées au transfert de responsabilité). |
| Paiement en plusieurs fois | V | |
| Paiement par abonnement | V | |
| Paiement par fichier | V | |
| Paiement OneClick | V | |
| Gestion des devises | ||
|---|---|---|
| Acceptation multidevise | V | |
| Règlement en devise | V | |
| Conversion dynamique des devises | V | |
Remise en banque des paiements
Les paiements sont remis en banque conformément aux modalités de paiement que vous avez définies. En standard, la remise en banque est déclenchée la nuit à partir de 22h00, fuseau horaire CET (heure d’Europe Centrale), via un échange de fichier avec l’acquéreur.
Demande de renseignement à votre initiative
Pour les canaux INTERNET et MOTO, vous pouvez effectuer une demande de renseignement de votre propre initiative (non conditionnée au délai du paiement différé). Pour ce faire, il vous suffit de valoriser le montant de la transaction à « 0 ». Mercanet effectuera alors une demande de renseignement auprès de l’acquéreur, la transaction sera stockée dans le système d’information Mercanet dans un état final, et ne sera pas remisée en banque.
Redressement du plafond en cas d'erreur
Lors d’un paiement, il arrive parfois que la transaction en cours ne puisse être finalisée. C’est le cas, par exemple, lorsque l'un des acteurs du réseau bancaire rencontre une défaillance lors du traitement d'une demande d'autorisation. Le serveur Mercanet va émettre un message d’annulation de la transaction, il s’agit du fameux redressement. Ce message permet à la banque émettrice de mettre à jour, si nécessaire, les encours de la carte du titulaire.
Contrôle des cartes en opposition
Dans le cas où vous disposez de l’option nécessaire, une vérification de la présence de la carte utilisée dans la liste des cartes en opposition fournie par l’acquéreur est effectuée. Ce contrôle sera fait lors de la validation d’une transaction ou lors de la remise en banque.
Si la carte fournie est en opposition lors du contrôle de validation, l’opération est refusée.
Si la carte fournie est en opposition lors du contrôle avant envoi en banque, la transaction ne sera pas remisée.
Address Verification System (AVS) – GB seulement
Présentation
L’AVS est une fonctionnalité de lutte contre la fraude disponible dans certains pays comme la Grande Bretagne et requise par les commerçants. L’AVS vous permet de récupérer l’adresse du titulaire de carte et de la faire vérifier auprès du fournisseur de cette même carte à travers le message d’autorisation bancaire. Le fournisseur de la carte pourra comparer l’adresse fournie avec l’adresse de sa base de données. Deux contrôles distincts sont effectués : le contrôle des informations de rue et le contrôle du code postal.
Merci de vous référer au document « Guide de configuration des fonctionnalités » pour de plus amples informations sur l’AVS.
Codes réponse AVS
Les résultats du contrôle AVS vous sont retournés dans les réponses à travers 2 champs dédiés :
- avsPostcodeResponseCode
- avsAddressResponseCode
Merci de vous référer au document Dictionnaire des données pour de plus amples informations sur la valorisation de ces champs.
Demande de redressement
La demande de redressement consiste à annuler la modification du plafond d'autorisation de la carte du porteur.
Cette demande de redressement est toujours liée à une demande d'autorisation.
La demande de redressement est envoyée à l'acquéreur dans les cas suivants :
- le commerçant annule complètement la transaction (soit via une annulation totale, ou via une succession d'annulations partielles). L'annulation est prioritaire: elle sera finalisée même si le redressement échoue;
- le serveur d'autorisation de l'acquéreur n'a pas répondu favorablement à une demande d'autorisation pour les raisons suivantes : « approuver après identification » ou « approuvée partiellement » ;
- aucune réponse n'a été reçue suite à une demande d'autorisation (timeout).
Modalités de rejeu des autorisations refusées
Le réseau Mastercard est susceptible de pénaliser financièrement les acquéreurs laissant rejouer de manière intempestive des demandes d'autorisation sur des transactions refusées (dans l'attente qu'elles soient finalement acceptées). En conséquence, les acquéreurs mettent en place dans les réponses aux demandes d'autorisation refusées des informations destinées aux commerçants, pour prise en compte, où sont précisées les conditions sous lesquelles un rejeu est possible. Mercanet vous transmet ces informations sous la forme des données suivantes :
| Nom du champ | Description |
|---|---|
reattemptMode |
Condition pour une tentative suite à une autorisation
refusée.
|
reattemptMax |
Nombre maximum de tentatives de demande d'autorisation pendant la période de rejeu permis |
reattemptStartDateTime |
Date de début de la période de rejeu où une nouvelle tentative de demande d'autorisation d'une transaction refusée est permise |
reattemptEndDateTime |
Date de fin de la période de rejeu où une nouvelle tentative de demande d'autorisation d'une transaction refusée est permise |
Plusieurs cas se présentent :
- toute nouvelle tentative peut être interdite (cas
reattemptMode=NEVER) ; - de nouvelles tentatives peuvent être interdites sur une période de
gel initiale, puis permises sur une période de rejeu (cas
reattemptMode=LATER) ; - avec éventuellement spécification d'un nombre maximum de nouvelles
tentatives permises (
reattemptMax) ; - enfin, il est prévu un cas
reattemptMode=UPDATE pour un usage futur, où il s'agit d'un manque d'information(s) qui est reproché à la demande d'autorisation et qui motive le refus; il sera nécessaire de produire les informations manquantes dans la prochaine tentative.
Vous pouvez reconnaître une transaction rejouée car elle a un status
refusé (transactionStatus = Refused) et
est chaînée à la transaction d'origine sur le même contrat avec le même
montant.
La disponibilité des données de rejeu dépend de votre contrat d'acquisition :
| Contrat | Disponibilité |
|---|---|
| Contrat CB - France | OUI, à partir de CB2A 1.6.2 |
| Contrat Worldline Blue - Belgique | OUI |
Ouvrir votre contrat d'acceptation Mastercard
Afin de proposer Mastercard sur votre site Web, vous devez souscrire un contrat de Vente A Distance auprès de votre banque acquéreur. Vous nous transmettez par la suite le numéro de contrat afin de l’enregistrer dans notre système d’information. Si vous acceptez les paiements INTERNET et MOTO, indiquez-le à votre acquéreur, car certains acquéreur auront besoin de vous faire souscrire 2 contrats distincts.
Effectuer un paiement Mastercard
Mercanet vous offre trois solutions pour intégrer les moyens de paiement Mastercard :
- Paypage qui assure l’interface de paiement directement avec le client via son navigateur Web.
- Office (M2M) qui vous laisse la possibilité d’afficher vous-même vos pages de paiement et qui fonctionne par un dialogue de serveur à serveur.
- Office Batch qui vous permet de traiter des paiements par échange de fichiers.
Les modes de remise disponibles pour une transaction Mastercard sont les suivants :
- Mode annulation : mode par défaut, il permet de remiser la transaction à une date prédéfinie, appelée délai de capture. Lorsque ce délai de capture est atteint, la remise est automatiquement envoyée. Ce délai est paramétré via le champ captureDay, sa valeur par défaut est 0 (paiement en fin de journée).
- Mode validation : vous devez valider la transaction pour déclencher la remise. Un délai de capture doit aussi être défini. Lorsque ce délai de capture est atteint ou dépassé, vous ne pourrez plus valider la transaction, celle-ci expire donc automatiquement.
Le diagramme ci-dessous explique les différents états par lesquels peuvent passer les transactions selon le mode de capture choisi :

Effectuer un paiement Mastercard avec Paypage
La cinématique de paiement pour Paypage est décrite ci-dessous :

Paramétrer la requête de paiement
Les champs suivants ont un comportement particulier :
| Nom du champ | Remarque / règles |
|---|---|
| statementReference | La valeur envoyée dans ce champ apparaîtra dans votre relevé bancaire (disponible seulement pour certains acquéreurs) |
Analyser la réponse
Le tableau suivant récapitule les différents cas de réponse à traiter :
| État | Champs de la réponse | Action à réaliser |
|---|---|---|
| Paiement accepté | acquirerResponseCode =
00authorisationId = (voir le
Dictionnaire des données).cardProductCode = (voir le
Dictionnaire des données).cardProductName = (voir le
Dictionnaire des données).cardProductProfile = (voir le
Dictionnaire des données).cardProductUsageLabel = (voir
le Dictionnaire des données).virtualCardIndicator = (voir
le Dictionnaire des données).issuerCode = (voir le
Dictionnaire des données).issuerCountryCode = (voir le
Dictionnaire des données).paymentMeanBrand = CB ou
MASTERCARDpaymentMeanType =
CARDresponseCode =
00 |
Vous pouvez livrer la commande. |
| Refus acquéreur | acquirerResponseCode = (voir
le Dictionnaire des données).responseCode =
05 |
L’autorisation est refusée pour un motif non lié à la
fraude. Si vous n’avez pas opté pour l’option « nouvelle
tentative de paiement » (pour plus de détails veuillez consulter
le Guide de configuration des
fonctionnalités), vous pouvez proposer à votre
client de payer avec un autre moyen de paiement en générant une
nouvelle requête. |
| Refus Soft Decline | acquirerResponseCode = A1
responseCode =
05 |
L’acquéreur a refusé le paiement car il n’y a pas eu
d'authentification 3-D Secure. Veuillez retenter le paiement
en activant l'authentification 3-D Secure. |
| Refus nombre max essais atteint | responseCode = 75 |
Le client a fait plusieurs tentatives qui ont toutes échoué. |
| Refus suite problème technique | acquirerResponseCode = 90-98
responseCode = 90, 99
|
Problème technique temporaire lors du traitement de la transaction. Proposez à votre client de refaire un paiement ultérieurement. |
Pour connaître l'intégralité des codes réponses (responseCode) et codes réponses
acquéreur (acquirerResponseCode), veuillez vous
référer au Dictionnaire des
données.
Effectuer un paiement Mastercard avec Office (M2M)
La cinématique de paiement pour Office (M2M) est décrite ci-dessous :

Paramétrer la requête de paiement
Pour effectuer un paiement avec Office (M2M), vous devez
utiliser la méthode cardCheckEnrollment.
Les champs suivants sont utilisés pour envoyer les informations spécifiques à ce moyen de paiement :
| Nom du champ | Remarques / règles |
|---|---|
cardNumber |
Obligatoire |
cardExpiryDate |
Obligatoire, si précisé sur la carte. |
cardCSCValue |
Obligatoire dans certains pays (3 positions). Le CVV
est facultatif en cas de transactions utilisant le canal de
paiement MOTO. |
paymentMeanBrand |
Le champ paymeantMeanBrand peut être valorisé à
MASTERCARD. |
Le champ paymeantMeanBrand peut être valorisé à MASTERCARD.
Merci de vous référer au paragraphe paiement 3-D Secure via le connecteur Office (M2M) pour mettre en œuvre les autres étapes d'un paiement 3-D Secure.
Analyser la réponse
Le tableau suivant récapitule les différents cas de réponse à traiter :
| État | Champs de la réponse | Action à réaliser |
|---|---|---|
| Paiement accepté | acquirerResponseCode = 00
authorisationId = (voir le
Dictionnaire des données).cardData.cardProductCode =
(voir le Dictionnaire des données).cardData.cardProductName =
(voir le Dictionnaire des données).cardData.cardProductProfile =
(voir le Dictionnaire des données).cardData.cardProductUsageLabel
= (voir le Dictionnaire des données).cardData.virtualCardIndicator
= (voir le Dictionnaire des données).cardData.issuerCode = (voir
le Dictionnaire des données).cardData.issuerCountryCode =
(voir le Dictionnaire des données).cardData.issuerName = (voir
le Dictionnaire des données).paymentMeanBrand = CB ou
MASTERCARDresponseCode =
00 |
Vous pouvez livrer la commande. |
| Refus acquéreur | acquirerResponseCode = (voir
le Dictionnaire des données).responseCode =
05 |
L’autorisation est refusée pour un motif non lié à la fraude, vous pouvez proposer à votre client de payer avec un autre moyen de paiement en générant une nouvelle requête. |
| Refus Soft Decline | acquirerResponseCode = A1
responseCode =
05 |
L’acquéreur a refusé le paiement car il n’y a pas eu
d'authentification 3-D Secure. Veuillez retenter le paiement
en activant l'authentification 3-D Secure. |
| Refus suite problème technique | acquirerResponseCode = 90-98
responseCode = 90, 99
|
Problème technique temporaire lors du traitement de la transaction. Proposez à votre client de refaire un paiement ultérieurement. |
Pour connaître l'intégralité des codes réponses (responseCode) et codes réponses
acquéreur (acquirerResponseCode), veuillez vous
référer au Dictionnaire des
données.
Merci de vous référer au document Guide 3DS pour analyser les informations d'authentification.
Gérer vos transactions Mastercard
Opérations de caisse disponibles
Les opérations suivantes sont disponibles sur les transactions Mastercard :
| Gestion de caisse | ||
|---|---|---|
| Annulation | V | Annulation possible sur le
montant total ou partiel de la transaction. En fonction de
votre acquéreur, une annulation totale peut provoquer l'envoi
d'une demande
de redressement. |
| Validation | V | Validation possible sur le montant partiel de la transaction. |
| Remboursement | V | Remboursement possible sur le montant partiel de la transaction et sur les montants supérieurs au montant initial (remboursement illimité). |
| Duplication | V | |
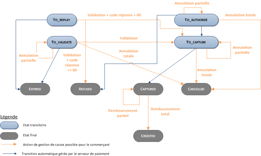
Le diagramme ci-dessous vous permet de savoir quelle opération de gestion de caisse est disponible lorsqu'une transaction est dans un état donné :

Consulter vos transactions Mastercard
Journaux
Les journaux mis à disposition par Mercanet vous permettent d’avoir une vision exhaustive et consolidée de vos transactions, opérations de caisse, situation comptable et impayés. Vous pouvez utiliser ces informations pour enrichir votre système d’information.
La disponibilité des transactions Mastercard pour chaque type de journal est récapitulée dans le tableau ci-dessous :
| Disponibilité des journaux | |
|---|---|
| Journal des transactions | V |
| Journal des opérations | V |
| Journal de rapprochement des transactions | V |
| Journal de rapprochement des impayés | V |
Mercanet Back Office
Vous pouvez consulter vos transactions Mastercard et effectuer différentes opérations de gestion de caisse grâce à Mercanet Back Office.
